This article will cover all possible ways to Update/Upgrade the firmware for the USG FLEX/VPN/ATP/ZyWALL devices series (including how to Manually upgrade Standby partition via Web GUI, Manual Update Running partition via Web GUI, Cloud Firmware update via Web GUI, Firmware update via FTP, Automatic Firmware update via Web GUI, USB Firmware update)
Note: Please use Clear Cache/Cookies or Privacy Browser Window after updating. New WebGUI elements have been updated.
General recommendations before the update
- Make a backup copy of your configuration
- Install the update first in the Standby partition
- Deploy the previously copied configuration to the newly updated partition
- Take care of the possibility of local and physical access to the device
USG/ATP/VPN - How to download / backup the running configuration
How to find and download the latest firmware
Follow this link: https://www.zyxel.com/global/en/support/download.
Use the Search bar to find an update for the hardware you are interested in. Download the firmware
In this section, you can also find older firmware versions.
Manual Upgrade Standby partition via Web GUI
Important! This type of update requires you to be able to physically reset the device and connect to the device from the local network. After the Backup partition is updated, this partition will become the primary partition. You may need a physical reset if you do not remember the password to enter the standby partition. (Try the default password 1234 before resetting).
1. Back up your current configuration
2. Go to the Maintenance → File Manager and click on the Firmware Management tab in the WebUI
3. Click the button to select the location of the firmware file on your device (computer)
4. On the Local Firmware window, click the Browse button to specify the BIN file path
- Click the Upload button to start the firmware update process. The firmware update process takes about 5 minutes to complete (the standby partition will be updated and rebooted automatically, and the device will be booted on the newly updated partition)
- Connect to the device using WebUI
- Download your configuration to the device (How to download / backup the running configuration)
Manual Upgrade Running partition via Web GUI
1. Go to the Maintenance → File Manager and click on the Firmware Management tab in the WebUI
2. Click the button to select the location of the firmware file on your device (computer)
3. On the Local Firmware window, click the Browse button to specify the BIN file path
4. Click the Upload button to start the firmware update process. The firmware update process takes about 5 minutes to complete
5. Cloud Firmware Upgrade
1. In the WebUI, go to the Maintenance → File Manager and click on the Firmware Management tab
2. Click the button to download the firmware from the cloud server automatically and install it
3. A window will appear showing the firmware release notes and enhancements. Click the Upgrade Now button to start the process. The firmware update process takes about 5 minutes to complete. The device will reboot automatically.
Automatic Firmware Upgrade
Maintenance → File Manager → Firmware Management. Under the "Cloud Firmware Information" options, make the following changes.
- Check the box for "Auto Update"
- Set when the appliance should check for firmware and update
- Daily – Specify the time in 24hr format to conduct the firmware update when the update is available
- Weekly – Specify a day of the week and time (24hr format) the appliance should conduct the firmware update
- Check the box to "Auto-Reboot". A reboot is required to complete an update. Leaving this option unchecked will require a manual reboot before the firmware update can take effect
- Push “Apply”
USB Firmware Upgrade
- Get an empty FAT32 formatted flash drive
2. Create a folder to store the firmware. To do this, open a terminal with PuTTy using the IP address, log in to the device and follow the steps
- Type 192.168.2.1 (example type in your IP)
- Сlick "Open"
- Type the user name for your device and press enter
- Type the password for your device and press enter
- Type "configure terminal" and press enter
- Type “usb-storage update-firmware enable” and press enter
3. Insert the previously prepared flash drive into the device (creating a folder for the update will start automatically and take about 5 minutes)
No more action is required. You can verify that your device can see the USB drive and that there are no problems with it.
4. After 5 minutes, remove the USB drive and plug it into the computer. A new folder will appear on the USB drive if all goes well
5. Transfer the previously downloaded firmware update to a USB drive
6. Insert the USB drive into the device.
The Update will start automatically. The process will take about 5 minutes. The device will reboot automatically.
Firmware Upgrade via FTP
We will look at two options: Explorer or with cmd and PuTTy.
Option 1 - Explorer
1. In Explorer, as shown below, enter the address of your device in the format ftp://192.168.2.1/
2. Type the username and password for your device
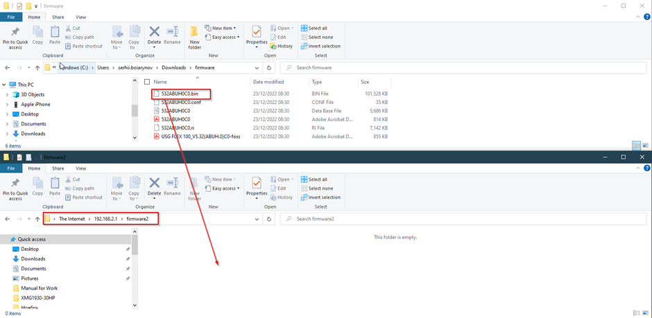
Then a directory containing all the system files on the device will open. We are interested in the firmware1 or firmware2 folders, depending on which of the following partitions we want to update.
3. Open the partition folder you want to update and move the previously downloaded update file there (in our case, we update working partition 2, as shown in the picture below)
After the file has been moved to the firmware2 folder, the update process will start automatically. The device will reboot. The whole process will take about 5 minutes.
Option 2 - cmd and PuTTy.
In this way, you can use the command prompt and PuTTy.
Updating the ACTIVE partition
Open a command prompt window and type the following commands:
- Type ftp 192.168.2.1 (example type in your IP)
- Type login (login to access your device)
- Type password (password to access your device)
- Type “bin”
- Type “put C:\Users\user1\Downloads\firmware\532ABUH0C0.bin” (example, type in your address of the update file)
Updating the STANDBY partition
Open a terminal with PuTTy using the IP address and Log in to the device
Type the command to see the firmware version: show the version
- Type ftp 192.168.2.1 (example type in your IP)
- Type login (login to access your device)
- Type password (password to access your device)
- Type “bin”
- Type “cd firmware2” (example, type standby partition)
- Type “put C:\Users\user1\Downloads\firmware\532ABUH0C0.bin” (example, type in your address of the update file)
Comments
0 comments
Please sign in to leave a comment.